Jprofile
2025/6/6大约 2 分钟
Jprofile
Jprofile可以查看jvm进程的相关信息如cpu负载、内存负载、http请求链路
安装
姓名、和公司随便填、激活码选择下方对应版本
// v13
S-NEO_PENG#890808-g4tibemn0jen#37bb9
// v14
S-J14-NEO_PENG#890808-1jqjtz91lywcp9#23624
// v15
S-J15-NEO_PENG#890808-1a6eo5gvl1w9v#b6bab使用jprofile定位内存泄露
- 内存泄露是指对象没有用处了,但不能被垃圾回收器回收,导致内存一直被占用。
编写测试代码
public class LeakObject {
private String name;
public LeakObject() {
this.name = RandomUtil.randomString(1024);
}
}
//静态对象不能被gc自动回收慢慢的就会占满内存
public static List<LeakObject> staticList = new ArrayList<>();
//模拟接口不断的生成对象
@GetMapping("/add")
public String add(@RequestParam int count){
for (int i = 0; i < count; i++) {
staticList.add(new LeakObject());
}
return "success add "+count+" objects";
}
//模拟GC
@GetMapping("/gc")
public String gc(){
System.gc();
return "gc success";
}
//清除泄露的对象
@GetMapping("/clear")
public String clear(){
staticList.clear();
System.gc();
return "clear success";
}启动项目
- 添加内存限制命令 -Xms400m -Xmx400m 分配400M内存给程序更快的到达 out of memory状态
jprofile链接当前的程序进程
attach模式连接
本地的可以直接链接
远程的可以通过ssh连接 x86架构,arm架构。但国产的架构不支持

选择全采样

添加jvm参数链接
- java程序启动时指定jprofile agent的so文件位置启动
- 按照新会话指导链接
-agentpath:/opt/jprofiler15/bin/linux-x64/libjprofilerti.so=port=8849,nowait分析内存泄露方法1
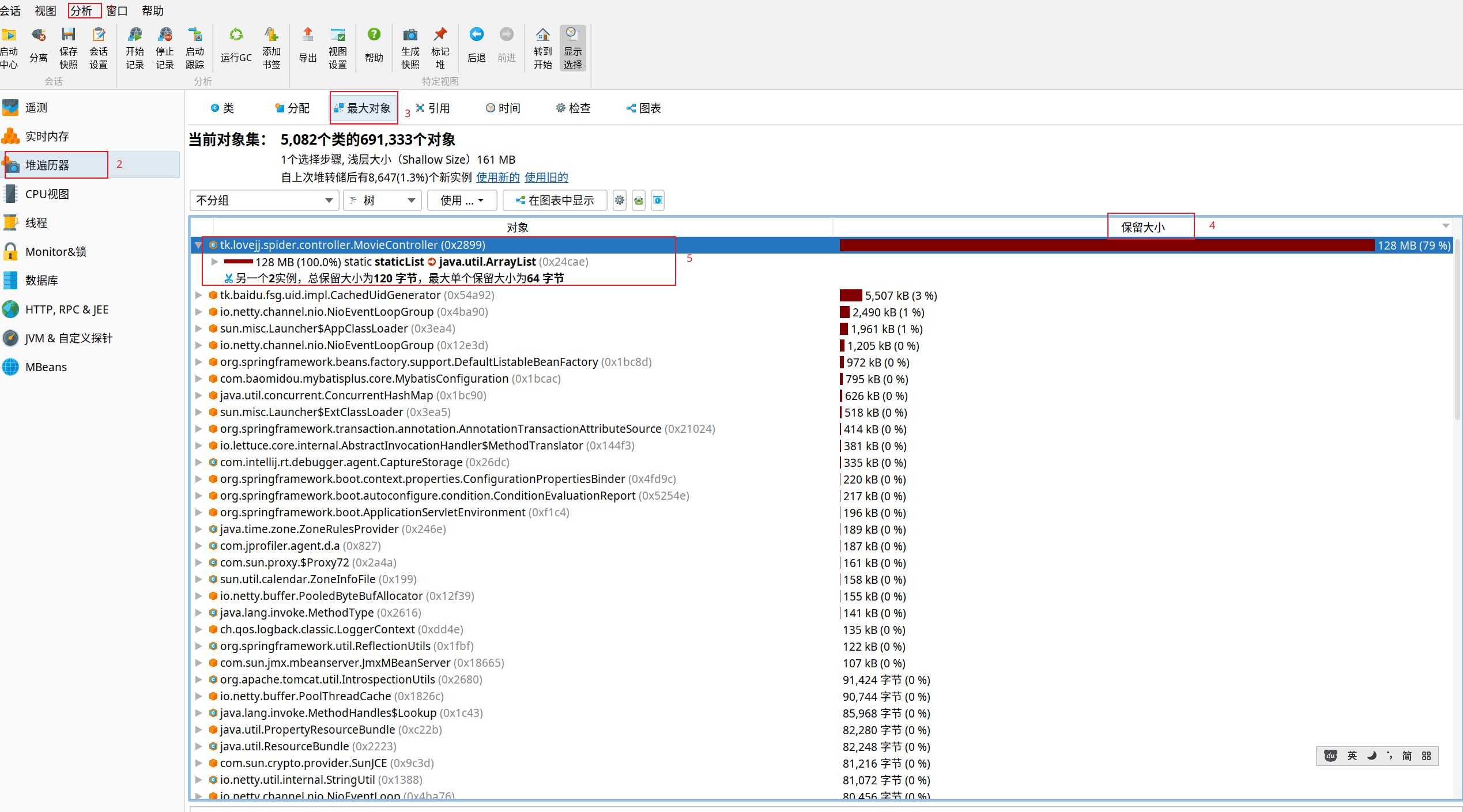
- 选择左上角分析-->标记堆内存
- 选择左侧堆遍历器
- 点击最大对象-->展开信息-->可以看到movieController的 staticList对象占用了128MB内存找到内存泄露的位置

分析内存泄露方法2
查看初始内存消耗
可以看到分配了400M内存,内存中占用最大的对象说char数组也就是字符串

调用 add接口 模拟内存泄露
- 上面定义了内存泄露的对象是一个长度为1024的字符串
- 传递参数10000即产生10000个对象
- 查看内存变化

可以看到内存在不断增加,内存下降是发生了GC
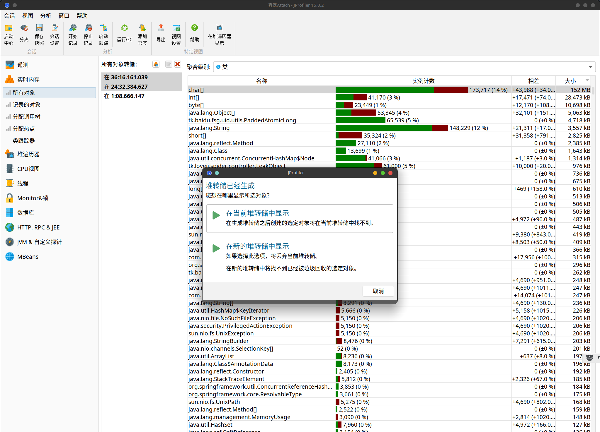
点击所有对象按对象大小排序,聚合级别选择类。 - 右键选择在新的堆转储存展示

- 选择引用->传入引用-->选择觉得可疑的对象-->显示GC根的内容 可以看到找到了对应的controller

使用jmap导出内存占用分析
jps
#输出如下
# 45506 Launcher
# 77415 Jps
# 10297 FrontendApplication
# 8364 Main
# 9852 SpiderApplication
# 9852就是进程id
#导出 9852进程的内存快照名称为heap.hprof
jmap -dump:live,format=b,file=heap.hprof 9852- 使用jprofile打开
- 重复方法1